Debugging Tutorial
This guide shows an example of how we can use the Switch or Conditional nodes to debug our materials. This way, you can better understand what's happening in your graph and how to solve problems. As your materials get more complex, debugging becomes an increasingly important technique to have in your back pocket.
Guide
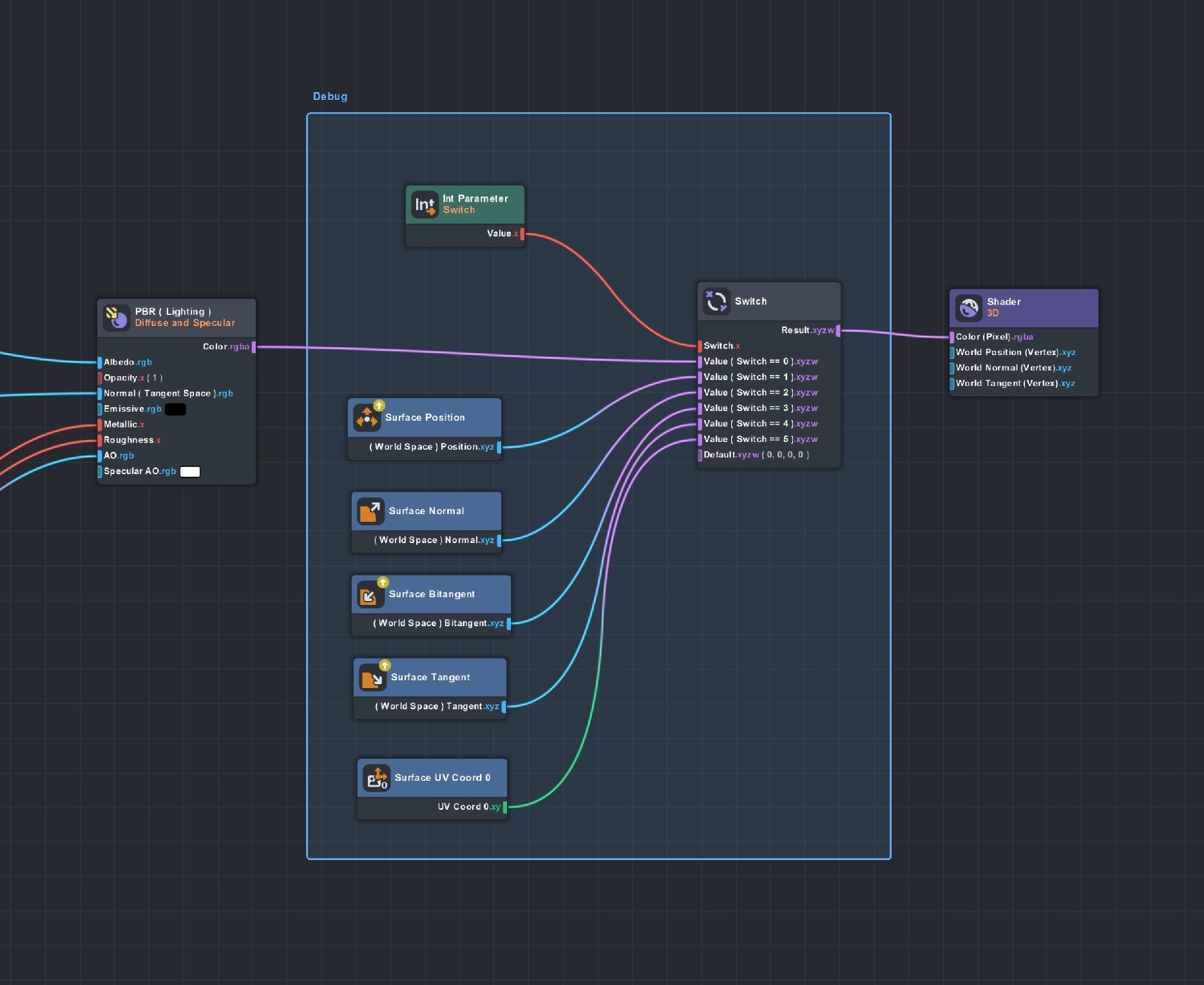
The easiest way to debug a material is to send the output from a node we're curious about to the shader's Color output and verify the results visually.
Beginning with the Graph PBR material, I first created a Switch node and placed it after the PBR node. I connected the output of the PBR node to Value for Case 0, and connected the output of the Switch to the Color (Pixel) of the shader.
At this point it's essentially a passthrough and doesn't do anything, but now we can start connecting different elements to the other cases. Feel free to connect anything you want- in this example I've attached several surface properties such as Surface Position, Surface Normal, and Surface UV Coord 0.

For convenience, I added an Int Parameter to the Switch.x input on the Switch node, which gives me a control on the material to easily toggle which case I'm looking at.
The colors of the surface properties we're visualizing represent values in the data. Pixel color values range from 0.0 - 1.0, so if we're looking at the Surface Normal and the color is bright red, we know that the normal at that point is (1.0, 0.0, 0.0).

Another way to verify and debug your material is to pass data through a Conditional node. In the example below, I'm taking the Surface Position in World Space and selecting the x component with a Split Vector node. That goes into an Is Greater node, which compares the A input with the B input. Here I'm seeing if the x world space position is greater than 0.0.
Finally, the output of Is Greater is used for the Bool.x input on the Conditional node. Conditional nodes switch between True or False cases based on the Bool input. I've hooked up the output of the PBR node to True, and set False to be a red color. This shows us exactly where on our shader the world space x component becomes greater than zero:

Switch and Conditional nodes are powerful tools for debugging various operations and data in your materials. If you get stuck creating materials and are wondering why it's not working, try visualizing each step in the process.